国内免费手机Vpn
金融机构因未对员工局域网进行有效管理,导致一名员工在工作时间内访问非法网站并泄露客户信息,被监管部门罚款;
企业网络安全如同木桶上决定盛水量的最短木板。局域网监控软件哪个好?分享1款不踩雷的局域网监控软件,2026亲测好用!
1.数据泄露风险高:员工通过网盘、即时通讯工具外传敏感文件,或误操作删除核心数据,传统审计难以追溯源头。
3.远程办公失控:员工使用个人设备访问公司资源,增加恶意软件感染风险国内免费手机Vpn,传统VPN无法监控远程行为。
软件以“加密-监控-审计”三位一体架构,覆盖数据全生命周期,尤其适合金融、制造、科技等高风险行业。
搜索官/*/网可获取免费试用方案,软件符合《网络安全法》《数据安全法》《个人信息保护法》等法规要求,功能强大,安装方便,几分钟便可安装完成。
实时屏幕:支持16屏同步显示,管理员可一键切换至全屏模式,精准捕捉设计图纸修改、客户数据录入等关键操作。
屏幕录像:全量录制员工操作过程,支持按时间轴、关键词(如“机密”“离职”)检索录像片段,录像文件加密存储并可云端备份。
屏幕快照:每5秒自动抓取屏幕画面,生成“可视化工作日志”,支持按日/周/月生成效率分析报告,降低存储压力。
企业痛点:员工私自安装游戏、炒股软件,或运行高风险程序(如网盘、远程控制工具),导致系统资源浪费或数据泄露。
记录员工打开的所有程序名称、版本及运行时长,生成“高频使用软件排行榜”,管理者可据此调整工作分配或禁止非工作软件运行。
详细记录文件创建、修改、删除等全生命周期操作,生成可视化审计日志,支持按时间、用户、关键词多维度筛选,快速定位违规行为。
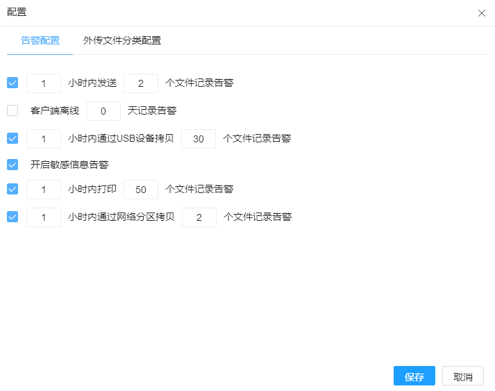
在这里可以设置文件告警条件,包括文件外发、客户端离线、USB拷贝等,达到所设置的条件时会发出警告。
企业痛点:员工私自连接手机热点、外部网络,或运行黑名单程序(如赌博软件),传统防火墙无法精准拦截。
违规设备报警:检测到未授权U盘插入时,立即弹窗警告并阻断数据传输,记录设备序列号、插入时间。
违规程序报警:当员工尝试运行黑名单程序时,系统自动终止进程并锁定终端,同步推送报警信息至管理员。
企业痛点:员工私自更换硬件(如内存条)、卸载关键软件,导致设备故障或数据泄露,传统盘点耗时耗力。
实时监测硬件增减、更换情况,记录软件安装、卸载及更新信息,硬件变动时自动告警并生成变更日志。
企业痛点:软件更新、补丁推送依赖人工,效率低下且易出错,尤其对多分支机构企业而言,跨地域部署成本高。
支持批量卸载软件(如清理过期测试工具),禁止安装与工作无关的程序,并可远程卸载违规应用,释放存储空间,保障系统安全。
企业痛点:企业设备众多,难以统计型号、使用状态、软件版本,资产盘点依赖人工,数据滞后且不准确。
自动生成硬件资产台账(包括CPU、内存、硬盘型号及使用年限)和软件资产清单(包括安装的软件名称、版本、授权信息),支持按部门/岗位统计资产分布,为采购决策提供依据。
软件通过“加密-监控-审计”三位一体架构,不仅解决了数据泄露、效率损耗、合规风险等核心痛点,更以“木桶原理”为指导,补齐了企业网络安全的“最短木板”。选择合适的软件进行部署,让企业网络安全从“可见”到“可控”。





